
Wenn ein Angebot beauftragt wird , ist der einfachste Weg aus dem Assistenten „offene Angebote“ zu starten.
Sie können alternativ auch die Angebotsverwaltung im Hauptmenü starten und das Angebot dort über die Nummer manuell öffnen.

Mit Rechtsklick öffnet sich ein Menü.

Dort können Sie direkt in den Verkauf einsteigen.

Es wird das Angebot direkt geöffnet.

Über die Haken in der Toolbar, können Sie das Angebot in einen Auftrag überführen.

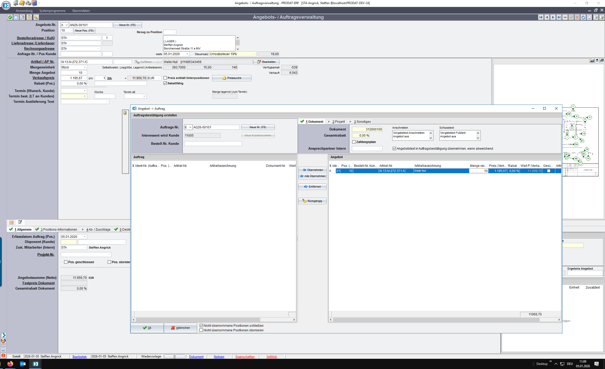
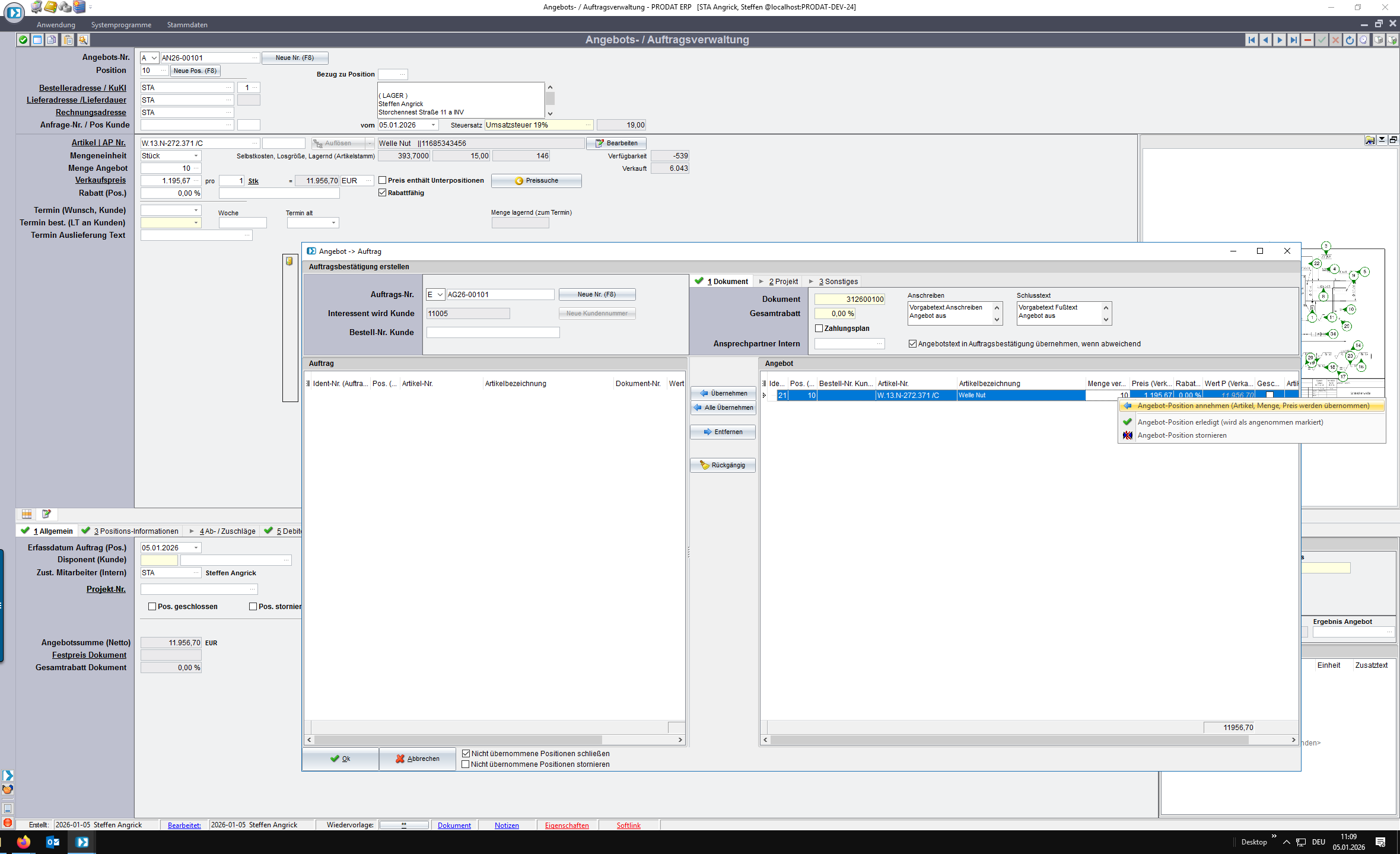
Mit Rechtklick öffnet sich ein Menü.
Wenn Sie mehrere Positionen haben, wiederholen Sie den Ablauf anschließend NEU.

Sie können jede Position übernehmen oder auch stornieren/schließen.

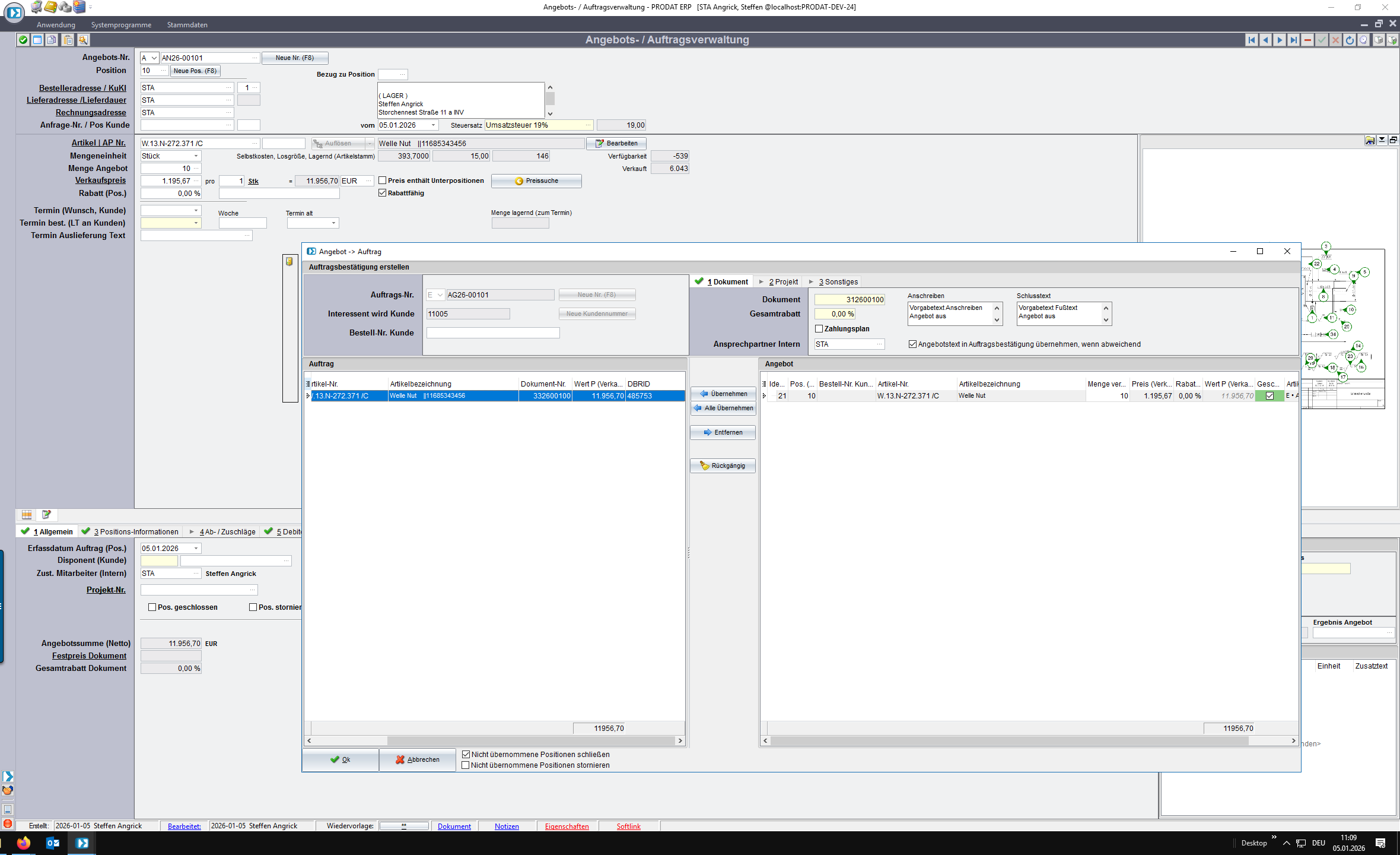
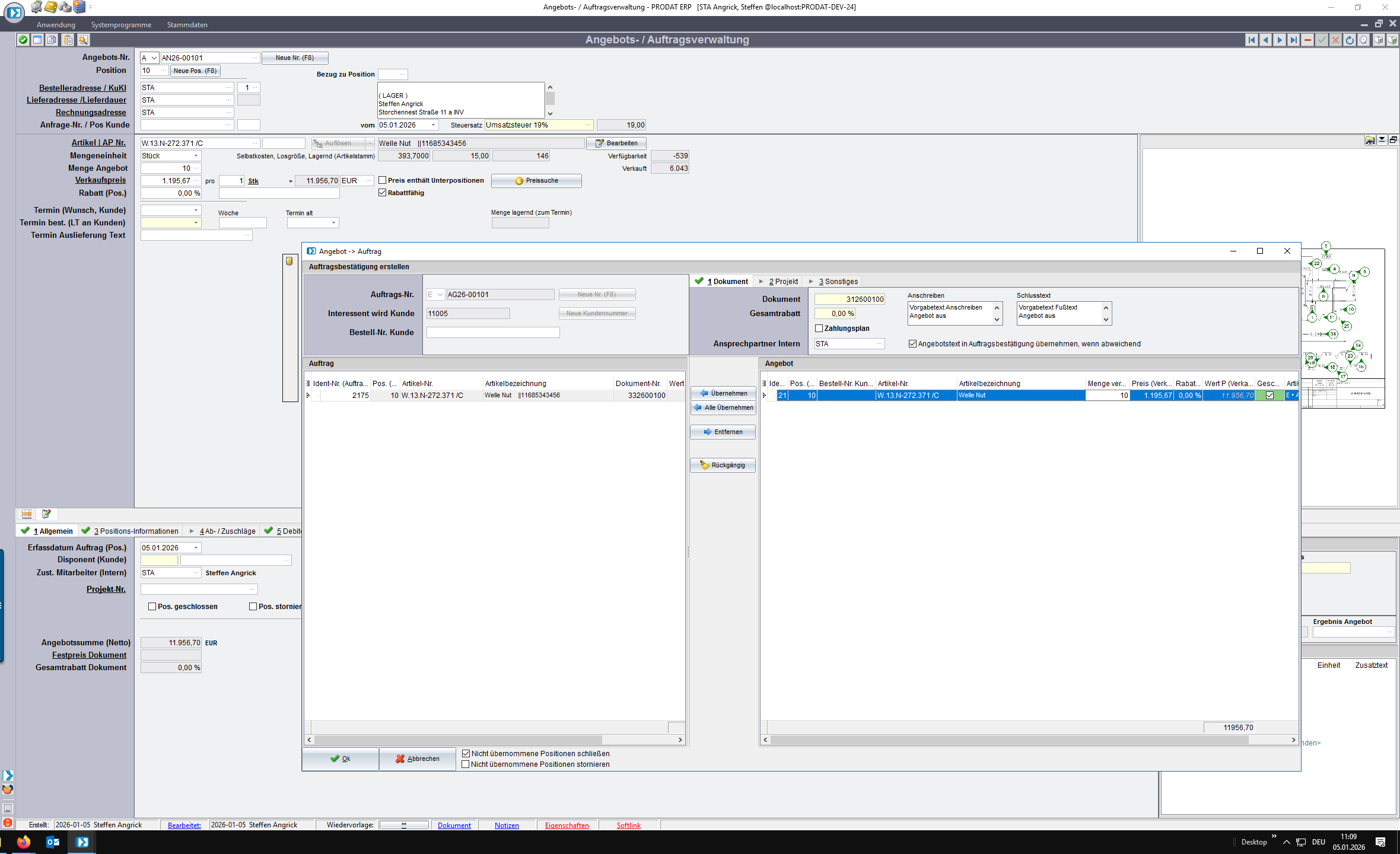
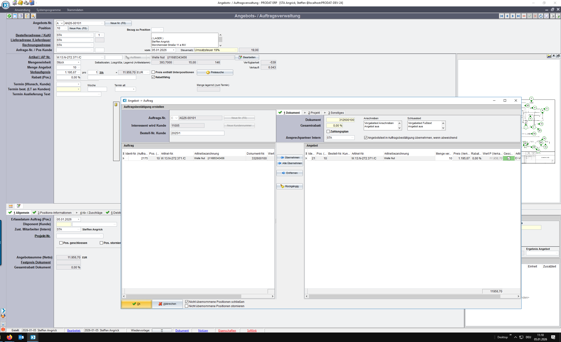
Die Positionen, die in den Auftrag übernommen werden sollen, stehen nun Links.

Alternativ können über die Buttons zwischen den Fenstern die Positionen bearbeitet werden.

Hinterlegen Sie noch die Bestellnummer des Kunden.

Mit Klick auf „Ok“ Button wird der Auftrag angelegt.

Der Auftrag ist als E gekennzeichnet und hat eine Auftragsnummer.

Passen Sie anschließend noch Daten an - beispielsweise Mengen.

PRODAT findet dann auch die gültigen Staffeln, Rabatte und Zuschläge.

Tragen Sie Wunsch und bestätigten Liefertermin ein.
Hinweis: die Termine dienen zur Bewertung der Termintreue und sind ausschlaggebend für die Fertigungs- und Logistikprozesse.

Erzeugen Sie anschließend die Auftragsbestätigung.

Nachdem Sie ggf. Texte und Konditionen angepasst haben, drucken Sie das Dokument.

Klick auf „Drucken“ Button.
Hinweis: Sollten Sie Folgedokumente (z.B. Fertigungszeichnung, AGBs o.ä.), die in Prodat hinterlegt sind mitschicken, so kann man dies einmalig Einrichten. Dann werden diese Dokumente automatisch angehangen.

Anschließend kann das Dokument wieder gedruckt oder direkt via Mail versendet werden.

